STANDARD TERMS FOR PROFESSIONAL SERVICES
Version 1.0 (March, 2025)
1 INTRODUCTION
SYNCRON will provide Professional Services to CUSTOMER for implementation of SaaS Solution, as subscribed for by CUSTOMER and within the Limitations (or otherwise as may be agreed between the parties) specified in the applicable Order Form (further “Project” or “Implementation Project”).
The scope of Professional Services to be performed by SYNCRON specifically to CUSTOMER will be agreed between the parties in one or more Statements of Work (further “SOW”), signed by authorized representatives of each party.
These Standard Terms for Professional Services together with each executed SOW, work order or change request, and therein-referenced Description of Subscription of Services constitute a complete set of terms for respective Implementation Project, and jointly shall be deemed a supplement to the Master Subscription Agreement (further “MSA”).
Any matters not regulated in these Standard Terms for Professional Services are governed by MSA or applicable Order Form. To the extent there are any conflicts or inconsistencies between these Standard Terms for Professional Services and any SOW, the provisions of SOW prevail. Unless specifically agreed to, to the extent there are any conflicts or inconsistencies between any conditions of these Standard Terms for Professional Services or of SOW with any work order or change request, the provisions of SOW or these Standard Terms for Professional Services prevail.
All capitalized terms used in these Standard Terms for Professional Services have the meaning ascribed to them in the Master Subscription Agreement or Service Level Agreement, unless otherwise expressly defined herein.
Those Standard Terms for Professional Services shall also apply – to the extent applicable – to further Professional Services performed by Syncron Expert Services, as referred to by work orders, change requests, etc.
2 IMPLEMENTATION PROJECT – GENERAL ASSUMPTIONS
2.1 SYNCRON implementation approach
The scope of Professional Services for Implementation Project described herein assumes that the implementation of the standard SaaS Solution follows SYNCRON implementation approach and will be based on best practices defined by SYNCRON.
2.2 Language and geography
All workshops, documents and communication will be conducted in English. Interface languages are stipulated in applicable Order Form.
All Professional Services for Implementation Project, other than specified workshops and trainings stated as onsite sessions specified in SOW, will be provided remotely (each SYNCRON consultant working from respective home base).
2.3 Implementation Project collaboration tools
CUSTOMER will be granted access to SYNCRON collaboration tools as listed below:
a) CUSTOMER specific space on SYNCRON Wiki (Confluence), used for storing all Implementation Project-related documentation;
b) CUSTOMER specific space on Jira, used for all Implementation Project tickets (i.e., tasks, findings and questions).
2.4 SaaS Solution Environments
Unless defined otherwise in applicable Order Form, two Environments (one Test and one Production) will be provided during the Implementation Project for the SaaS Solution subscribed under the applicable Order Form. For Syncron SFM products there will be an additional one (1) development environment for the duration of Implementation Project.
2.5 Project phases overview
The table below highlights the high-level tasks and deliverables included in each phase of Implementation Project. More specific details are provided in the following sections.

2.5.1 Initiate & Plan
The “Initiate & Plan” phase aims to mobilize the Project team and mutually agree ways of collaboration during the Project including but not limited to Project governance structure, file archive, communication tools. As an outcome, the agreed baseline will be documented in the project charter.
The “Initiate & Plan” phase is completed by the project Kick-Off, sharing the detailed Project plan with the whole Project team including stakeholders.
The following is agreed at the detail level during this phase:
- project objectives and value drivers of SaaS Solution;
- definition of governance structure;
- definition of Project team and organization;
- definition of Project timeline and milestones.
2.5.2 Configure & Build
During the “Configure & Build” phase configurations and value drivers are documented and agreed, in line with the Project objectives, high-level scope, budget, time plan, and requirements as defined in SOW. No documents other than the documents expressly referred to and agreed to between the parties, shall be referred to as part of the Project scope. During the configuration and integration held throughout this phase the Project team will establish the process blueprint and determine all concepts and required functionality to be implemented during the Project, including all relevant integration and data loads.
CUSTOMER and SYNCRON agree that the implementation of standard functions and best practices as foreseen by the SYNCRON standard SaaS Solution shall always have priority before the adoption of as-is processes. Any gaps between SYNCRON standard SaaS Solution and CUSTOMER business requirements identified during the “Configure & Build” phase are considered material change to the project scope, and as such, are subject to the Project Change Control Process (see section 4).
The business use cases and required configurations are documented in the Solution Configuration Document (further “SCD”), serving as the leading reference for the configuration of the SaaS Solution and containing, at detail level, the following elements:
- definition of concepts, business use cases and functionality in scope;
- definition of integrations relevant to support business processes;
- documentation of CUSTOMER functional and non-functional configuration.
The SCD will be signed off by both CUSTOMER and SYNCRON. With the sign-off of the SCD, the SCD will govern in the event of a conflict between the Standard Terms for Professional Services or this SOW and the SCD, however the SCD shall not modify any conditions stipulated by MSA, OF or SLA, in which cases a Project Change Control Process shall apply (see section 4).
The “Configure & Build” phase furthermore includes the iterative configuration of the SaaS Solution (including interfaces) according to the design agreed in SCD, as well as functional testing of related configurations, interfaces and data loads. The iterative configuration will follow a mutually agreed “Configuration Sprint Plan”, considering resource availability and other dependencies on both sides. Significant changes to the timeline indicated in SOW might result in additional efforts. Any such efforts would be agreed previously via the Project Change Control Process (see section 4).
The “Configure & Build” phase concludes with the availability of the functional setup in the Test Environment as agreed in SCD. This is declared by SYNCRON through a formal declaration document with no necessity to be signed off by CUSTOMER.
2.5.3 Train & Test
The main objective of the “Train & Test” phase is to make the Super Users familiar with the SaaS Solution (“Super Users” mean Users taking a leading role during the Project and operational use of SaaS Solution), and to involve them into the configuration and test activities as soon as possible. Based on the iterative execution of the “Configure & Build” phase, new configuration and related CUSTOMER Data is timely validated by Super Users allowing short feedback loops between SCD definition and testing. Trainings will typically be recorded and provided to CUSTOMER for reference and reuse in future User trainings. Project specific training activities are further defined in SOW.
Based on completion of the “Configure & Build” phase, an end-to-end Super User training summary is provided in a dedicated session. After the end-to-end training, CUSTOMER will validate by means of a User Acceptance Test (further “UAT”) that SaaS Solution is functioning according to the scope mutually agreed in SCD. The related UAT plan (i.e., test case description, test data and execution timeline) will be created and conducted by the CUSTOMER team with help and oversight of SYNCRON.
The “Train & Test” phase will be concluded by UAT sign off from both CUSTOMER and SYNCRON. At this point, the Go-Live plan (including handover process to Syncron Support) is mutually agreed.
2.5.4 Go-Live & Close
During the “Go-Live & Close” phase, the teams prepare and execute the Go-Live of SaaS Solution, based on the detailed Go-Live plan.
Unless otherwise defined in SOW, this phase starts with an activation of inbound interfaces and data loads to Production Environment, followed by CUSTOMER production verification testing.
Go-Live is defined as the activation of (automatic) data feeds from SaaS Solution to CUSTOMER production systems.
The structure of the Go-Live can be adjusted to accommodate for CUSTOMER specific rollout demands (e.g., phased rollout to meet unique regional requirements). Any adjustments to the phasing described above, which should be in scope of the Implementation Project, have to be specified in SOW.
The hypercare period (post Go-Live support) starts with the business Go-Live, and its aim is to support a successful start of Users’ daily operations in SaaS Solution. In parallel, Super Users are introduced to Syncron Support. Next to any operational questions, open issues from UAT’s will be addressed and resolved during the hypercare period; non-critical Issues can also be handed over to Syncron Support. At the end of the hypercare period, SaaS Solution is transitioned to Syncron Support, who then serves as the point of contact for CUSTOMER operational questions.
The “Go-live & Close” phase is concluded by the Project close-out meeting. In this meeting, the Project will be reviewed with all Project stakeholders regarding Project outcome and any follow-up activities will be agreed as needed. The Project will be closed after stakeholders mutually agree on the Project sign-off report.
2.5.5 Project governance
To keep the Project moving in accordance with the mutually agreed Project plan, Project managers will conduct and document weekly Project status meetings to align on operational activities and challenges. Additional alignment meetings between Project managers and/or teams are conducted as required by the Project.
Steering committee meetings are held to maintain a strategic overview with stakeholders and sponsors from both parties to decide on topics that could not be resolved on Project operational level. The steering committee typically meets every 4-6 weeks during the Project to allow a timely resolution of topics. Additional steering committee meetings can be requested by either Project manager.
2.6 Acceptance of deliverables
The acceptance procedure for any Project deliverable or the completion of a Project phase or milestone shall be conducted in accordance with this section.
SYNCRON will notify CUSTOMER of a deliverable that demands approval at the time of its provision. Also, SYNCRON will notify CUSTOMER if the closure of a Project phase is related to the deliverable (so-called “phase acceptance notice”).
CUSTOMER is responsible for verifying if all requirements for applicable deliverable as well as acceptance criteria are provided in compliance with agreed specifications and the conditions of these Standard Terms for Professional Services, applicable SOW and documents expressly referenced herein, not later than the acceptance date.
If CUSTOMER does not object to the received deliverable and/or acceptance notice within five (5) business days after its delivery by SYNCRON, it shall be deemed approved by CUSTOMER. Both parties acknowledge that a delayed sign-off might have an impact on the following phases and therefore overall Project plan.
SYNCRON shall be responsible for correcting, at no additional cost to CUSTOMER, any objections, caused solely by SYNCRON or its subcontractor (if any), which results from the fact that SaaS Solution/deliverable has been implemented not in line with what was agreed to in applicable SOW, referenced documentation or these Standard Terms for Professional Services.
2.7 SYNCRON Project team
To ensure an efficient Implementation Project, close collaboration between the CUSTOMER and SYNCRON Project team is essential. Depending on the arrangements between the Parties, the responsibilities and deliverables attributed to SYNCRON, may be outlined in detail in SOW. The final Project organization and structure will be confirmed during the Initiate & Plan phase.
2.8 CUSTOMER responsibilities & project team
The below CUSTOMER responsibilities are crucial for a successful implementation:
- CUSTOMER is responsible to have a Test Environment of any receiving ERP-systems available from beginning of integration configuration. For SaaS Solution to be properly tested, it needs to send data to a receiving test ERP-system.
- CUSTOMER will provide SYNCRON with access, if needed remote, to all documentation, facilities and personnel required to support business and IT requirement definition activities necessary to provide Professional Services.
- CUSTOMER will obtain necessary third-party consents to enable SYNCRON to access third party applications and/or systems to the extent necessary to implement SaaS Solution.
- SYNCRON will have no responsibility for the performance of other contractors or vendors engaged by CUSTOMER, or delays caused by them, in connection with the SaaS Solution.
- For acceptance of deliverables, CUSTOMER will perform its obligations under section 2.6 above.
Appropriate CUSTOMER resources will perform the activities set out to be performed by CUSTOMER as well as participate in the agreed status meetings, walkthroughs, workshops, trainings and other forms of collaboration & milestone events scheduled in the Project. This schedule will be developed during the “Initiate & Plan” phase and will be critical for meeting the target dates. CUSTOMER will provide the following personnel:
.webp?width=924&height=1312&name=Screenshot-2025-03-26-at-11%20(1).webp)

If SYNCRON must perform additional services as a result of CUSTOMER’s failure to timely and properly perform its responsibilities, the costs associated with such services will be addressed via the Change Control Process as specified in section 4.
2.9 Implementation roles and responsibilities (RASIC)
The following table defines the general responsibilities and deliverables of the Project execution according to the RASIC model. Project-specific adjustments of this RASIC assignment (if necessary) may be agreed to in SOW.
For both CUSTOMER and SYNCRON the responsibilities are assigned according to the following code:



.webp?width=1646&height=813&name=Screenshot-2025-03-26-at-11%20(2).webp)
3 PAYMENT TERMS
Payment model description, Professional Services Fee, Rate Card and Project Timeline are stipulated in SOW.
3.1 Special Services Rates
Any CUSTOMER request for SYNCRON to execute activities and/or stand-by outside of regular business hours (9 am to 5 pm SYNCRON local time), Monday through Friday, except Bank Holidays, needs to be approved by SYNCRON prior to execution.
Work executed outside of regular business hours on CUSTOMER request is compensated at 150% of the agreed rate indicated in sec. 3 of SOW (“Implementation Project commercials”).
Time spent in stand-by on CUSTOMER request is compensated at 75% of the agreed rate as indicated in SOW. Time spent in stand-by outside of regular business hours on CUSTOMER request is compensated at 125% of the agreed rate as indicated in SOW.
If the activities are approved by SYNCRON, SYNCRON shall be entitled to issue additional invoice to cover the costs stipulated in this section 3.1 regardless of any pre-agreed payment set up and CUSTOMER will perform any internal activities to allow timely payment to SYNCRON.
3.2 Travel expenses
In accordance with industry practice, travel time, travel expenses, accommodations and allowances are not included in the Professional Services Fee (as specified in SOW) and will be compensated at the actual pass-through costs. Travel time during regular business hours is compensated with full agreed rate as indicated in SOW, whilst travel time outside regular business hours is compensated with half of the agreed rate. Unless further specified in SOW, onsite activities and related travel will be agreed by both parties as required. CUSTOMER shall approve all travel estimates beforehand in writing. In case of cancellation after resource schedules and travel plans have confirmed, CUSTOMER will bear all related travel and/or cancellation costs unless the cancellation has been requested specifically by SYNCRON.
3.3 Invoicing of Professional Services Fee (time and material), Special Services, Travel Expenses
Invoicing for Professional Services as well as additional incurred services will be performed at the end of each month based on delivered hours in that month and the hourly rates defined in the SOW. Invoiced fees are due net 30 days from the invoice date.
3.4 Cancellation policy for booking of a consultant.
In case CUSTOMER terminates the confirmed assignment for a consultant to perform any part of the Professional Services under this SOW – 10 working days prior to commencement date of the Professional Services (or less), SYNCRON shall be entitled to the equivalent of the Professional Services Fee for hours to be performed by the consultant. The equivalent fee is not due if the Agreement is terminated as a result of material breach by Syncron.
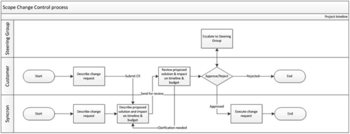
4 PROJECT CHANGE CONTROL PROCESS
If any modifications to these Standard Terms for Professional Services or SOW proposed by either party constitute material changes to the scope, functionality or responsibility, the provisions for Project change shall apply as described in this Project Change Control Process. Evaluation and/or implementation of requested changes might result in modification to the fees, schedule, or other terms of these Standard Terms for Professional Services or SOW. If the change in scope requires additional funding (e.g. additional project activities), the fees shall be calculated per the Rate Card specified SOW, unless otherwise agreed in a change request.
SYNCRON shall not perform, nor shall CUSTOMER be obligated to pay for, any such change without the mutual agreement in a change request by both CUSTOMER and SYNCRON.
SYNCRON will be responsible for the following actions based on issuing or receiving a modification request:
- record the topic in the project change request log and inform CUSTOMER about the process start;
- provide an estimate of the impact of the proposed change to schedules, functionality or cost;
- evaluate the impact of not performing the change;
- prepare a response to the proposed change;
- if both parties agree that the change should be performed, SYNCRON will obtain authorizing signatures from both parties and return the signed copies of a change request to all relevant stakeholders, in case the requested change influences stipulations of the Order Form there will be a new Order Form signed between the parties;
- if the change is not agreed to, SYNCRON will discuss and document the objection with CUSTOMER.
After the change request has been signed, then work may be scheduled or rescheduled as necessary.
